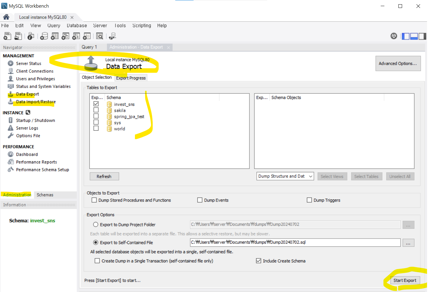
Administration - Management 에 Data Export, Data Import/Restore 있음

Data Export 에서 세부 항목들

db 이름 새롭게해서 복사 하려는 상황
백업된 sql파일에서 DB이름 변경

db 이름 새롭게해서 복사 하려는 상황에선
아래 2번 db선택은 안해줘도 됨

'DB > RDB' 카테고리의 다른 글
| MySQL서버 구조 (0) | 2024.08.21 |
|---|---|
| MySQL에서 외부 접속 허용 (0) | 2024.07.11 |
| 오라클DB에서 NUMBER 타입 (0) | 2024.01.11 |
| stored procedure를 백엔드 실무에서 쓰기에 조심스러운 이유 (0) | 2024.01.07 |
| index, Tree (1) | 2023.12.11 |